Curricular Integration of Simulations in Neuroscience
Instructional and Technical Perspectives
1Department of Neurobiology & 2Center of Excellence 'Cognitive Interaction Technology', Bielefeld University, Germany3Integrated School of Ocean Sciences, Cluster of Excellence 'The Future Ocean', Christian Albrechts University, Kiel, Germany
* Olshausenstr. 40, 24098 Kiel, Germany; Phone: ++49-431-8802653, Fax: ++49-431-8802539, email: slorenz@isos.uni-kiel.de
urn:nbn:de:0009-3-14279
Abstract. In recent years interactive media and tools, like scientific simulations and simulation environments or dynamic data visualizations, became established methods in the neural and cognitive sciences. Hence, university teachers of neural and cognitive sciences are faced with the challenge to integrate these media into the neuroscientific curriculum. Especially simulations and dynamic visualizations offer great opportunities for teachers and learners, since they are both illustrative and explorable. However, simulations bear instructional problems: they are abstract, demand some computer skills and conceptual knowledge about what simulations intend to explain. By following two central questions this article provides an overview on possible approaches to be applied in neuroscience education and opens perspectives for their curricular integration: (i) How can complex scientific media be transformed for educational use in an efficient and (for students on all levels) comprehensible manner and (ii) by what technical infrastructure can this transformation be supported? Exemplified by educational simulations for the neurosciences and their application in courses, answers to these questions are proposed a) by introducing a specific educational simulation approach for the neurosciences b) by introducing an e-learning environment for simulations, and c) by providing examples of curricular integration on different levels which might help academic teachers to integrate newly created or existing interactive educational resources in their courses.
Keywords: neuroscience, educational simulation, intuitive knowledge , curriculum development , instructional design, new media
Simulations of neural models are valuable tools for researches and students in neuroscience. They provide insights in complex and dynamic processes that could not be generated by laboratory experiments alone. For researchers, modeling and simulation are indispensable methods for theory building, prediction, hypothesis testing, and hypothesis generation. For students, simulations provide new opportunities by an active exploration on neural mechanisms. Students can experience dynamics and complexity of neural processes in a way hardly achievable in laboratory courses alone. Even though basic neural principles, like the generation of action potentials, are accessible by relatively simple experiments for students – an action potential simulation offers much more explorable parameters and allows a much more profound knowledge on the topic. Hence, for students simulations can be an illustrative and interactive learning media.
Teachers are faced with the problem to present simulations that are suitable for students, especially for novices in the field. A common way to introduce simulations in neuroscientific teaching is a direct mapping of research situations involving simulations into classroom situations. This is not necessarily appropriate for all students. Many students have much less background knowledge not only in the neuroscientific domain but also in procedural and intuitive aspects necessary for a successful application of experiments. Hence, they need a specific access to simulations that include an instructional embedding. A closer look at findings from educational research reveals some perspectives for a successful integration of simulation as interactive learning media.
In empirical educational research the use of simulation as an education tool is associated with learning about complex processes (which are hard to verbalize for teachers) as well as exploration and active learning. These concepts are subsumed as discovery learning ( de Jong & van Joolingen 1998 , Williams 2003 ), directly supporting the acquisition of intuitive knowledge ( Swaak & de Jong 2001 ). Swaak and de Jong, characterize learning with simulations to be " […] always a combination of concept-driven with action-driven and perception-driven processes" and that "especially the action-driven and perception-driven elements […], which are partly implicit, lead to intuitive knowledge" (p. 286). Especially the fact that neural information processing is much easier to demonstrate by simulation than by verbalization is motivation enough for many teachers to use simulation as an illustrative and interactive tool for learning neural concepts. Moreover, especially for novice learners, many neuroscience teachers see a main learning target in getting a feel for the simulation and the simulated system (e.g. cf. Yoshimi 2008 , instructions for lesson 2: "get a feel for …"), which is compatible with the notion of intuitive knowledge.
To facilitate the use and integration of simulations as educational tool, educational research offers approaches of cognitive scaffolding for discovery simulations, e.g. based on instructional components like expository instruction, model progression, assignments, explanations ( de Jong 2006 ) to support the intuitive learning process. The combination of explorative and, hence, interaction based simulations and their cognitive scaffolding is also known as guided exploration or guided discovery learning ( Leutner 1993 , de Jong 2005 ) [1]. Horstmann and Lorenz have developed a related framework of educational simulations for neural information processing ( Horstmann & Lorenz 1999 , Lorenz et al. 2004 ). Additionally, they add features like interactive and dynamic model representations by combining action-driven and perception-driven elements within one interface, as well as the systematic exploration path of a simulations parameter space.
The following sections describe strategies and examples for the design and integration of simulations in neuroscience teaching exemplified by different types of educational use of simulations as well as by concrete curricular examples. Basic principles will be revealed, applicable to all areas of scientific education. Firstly, a closer look at different educational approaches to simulation in the neurosciences provides a classification of different learning objectives, target groups as well as educational and instructional prerequisites. A specific example of an educational simulation is given, revealing some basic instructional principles for creating explorable interactive media as explanatory tools. Secondly, possibilities of curricular integration are introduced as examples of both, technical and instructional perspectives. The examples cover a specific e-learning environment for curricular integration of scientific tools and media as well as two examples of practical courses at the Master- and Bachelor-level, respectively.
Simulations became an accepted powerful explanatory tool in neural and cognitive sciences to analyze the complexity and dynamics of neural information processing models. In courses on neural and cognitive sciences, students have very heterogeneous background knowledge within the continuum of computationally sophisticated to computationally novice. To face this problem, at least two different approaches can be taken focusing on different skills to learn while working with models and simulations and focusing on different types of learning: intuitive learning, i.e. getting a feeling for a given simulation and procedural learning, i.e. learning how to simulate.
Nearly all approaches to the educational use of simulations in the neurosciences emerge as a byproduct of neuroscientific simulations in research, and are not a direct product of educational research (for an overview, see this volume). Only a few approaches in neuroscience teaching at university level are inherently educational ( Horstmann & Lorenz 1999 , Lorenz et al. 2004 , Stuart 2008 ). Both approaches have been accelerated by neuroscience researchers, without the help of experts from educational research, and are triggered by the demand of educational tools for both, simulations as a method (procedural knowledge) and simulations as an explanatory tool (intuitive knowledge). This process evolves quite naturally, since in universities research and teaching are connected closely.
Observing educational praxis in neuroscience teaching, three different approaches to simulation can be described: the scientific simulation approach, the precompiled simulation approach, and educational simulation approach. A closer look at these different educational approaches to simulation clarifies the differences in their learning objective, their target group, and the educational setting.
The easiest way for teachers to introduce simulations in university education is to adopt the use of simulations in science for the classroom. In research, simulations are part of the scientific workflow (fig. 1a). Understanding simulations as computer based experiments leads to a variation of the scientific workflow by drawing a scientific simulation cycle (fig. 1b). A typical educational scenario in computational neuroscience now develops instructional steps derived from the scientific simulation workflow. This way allows students to reproduce and reflect the work done by researchers to obtain useful data produced by simulation. Commonly, this process is supported by a simulation tool, providing predefined model units and data visualization options. Organized as a practical course with only a small number of participants, teachers can reuse their research tools and examples and, in this way, guide students in learning scientific work.

Figure 1: (a) Circular scientific workflow, adapted from ( Horstmann 2003 , p. 160): "(1) Theory: system specification, problem analysis, hypothesis, prediction. (2) Design: methods, experimental protocols, problem operationalisation. (3) Experiment: concrete setup, preparation, data acquisition. (4) Evaluation: data analysis, statistics, conclusion, discussion", having its effects to theory building (1). (b) A scientific simulation workflow can be derived from (a), resulting in an adapted cycle consisting of (1) model, (2) implementation (3) simulation (4) evaluation, having an impact for further theoretical consideration (1).
The scientific simulation approach is applicable to a small group of advanced students only, coming from computer science with a strong bias for neural computation or future neuroscientists with interest in gaining computational skills. From whatever knowledge domain the students come from, employing this approach requires a basic knowledge in applied mathematics (e.g. differential equations and linear algebra) as well as computational (i.e. programming) skills or even concepts ( Yang 2001 ). Numerical models have to be understood as mathematical expressions and have to be implemented in a specific programming language, in some cases already simplified by providing a scripting language, e.g. as in GENESIS ( Bower & Beeman 1998 , 2005 ), in NEURON ( Hines and Carnevale 1997 ) and some other tools (e.g. see this volume). Students have to become familiar with the graphical user interface (GUI) and overall functionality of the respective simulation tool, which may need some days of practice. Furthermore, the scientific simulation approach requires a basic knowledge of discipline-specific (i.e. neural) principles, since the major learning objective is to apply these principles to the method of simulation.
From the students' perspective, the scientific simulation approach is the most complex one. It confronts students with simulations as a scientific method, their development and application. Students have to reflect each step of the scientific workflow cycle just like a researcher. Hence, the major goal of the scientific simulation approach is to learn to design and implement a neuroscientific model derived from theory or experiments, to explore the simulation (experiment) and to evaluate and interpret the simulation (evaluation). Students not only gain content-related knowledge, i.e. neural principles and concepts via simulation. They mainly learn how to do science with simulation, exemplified by the domain of neurosciences, by implementing models and running simulations within a professional simulation tool. Hence, the scientific simulation approach qualifies for procedural computational skills not needed by most of the students learning neurosciences.
Summary Scientific Simulation
|
Major learning objective |
Simulation as method in neural and cognitive sciences, scientific working. Learner as author. |
|
Target group |
Advanced graduate level; background knowledge in mathematics and neural and/or cognitive sciences; computer skills; programming skills (or at least large interest); interested in specializing for computational neurosciences and/or cognitive sciences. |
|
Educational setting |
Practical Course of several days duration, ~10 participants, ~2 tutors. |
|
Instructional setting |
Computer and scientific simulation software, manuals, hand-out with instructions for creating models and simulations. Support by tutors essential. |
|
Main learning type |
Procedural knowledge, intuitive knowledge |
A first step into an educational transformation of simulations as a knowledge resource is to provide students with pre-compiled simulations previously developed within a scientific simulation tool or by providing Java applets. Following this approach, the design-step including its knowledge domains can be omitted. Students can directly explore a simulation and evaluate the obtained data. By omitting the design part, students without in-depth background but basic knowledge in applied mathematics and programming become part of the target group. Instead of reproducing the scientific simulation workflow, the learning objective shifts to ‘how to explore and interpret a neuroscientific simulation’ to 'gain insights in neural processes by using simulations'. Hence, in the pre-compiled approach, learning shifts from the procedural knowledge domain (technical perspective) to the intuitive knowledge domain (content-related perspective).

Figure 2: Reduced workflow associated with the pre-compiled simulation approach. The part ‘design’ or ‘implementation’, respectively, is omitted in this workflow (cf. Fig. 1).
Nearly all common tools for computational neuroscience or cognitive science support this approach (GENESIS [2], NEURON [3], PDP++ [4], SNNAP [5], MatLab© [6], to name only a few of the common tools). By providing precompiled simulations, the need to learn about the functionality of a given simulation tool is reduced to a minimum. Rather, exploration of the behavior of the simulation becomes the central learning objective.
Learning about the model before using the simulation can hardly be omitted in this approach, since many of the given tools neither provide a self-explaining model representation nor a comfortable user interface [7]. Parameters sometimes have to be varied by rewriting scripts rather than by using clearly arranged parameter windows. Hence, it is important for students to understand the mathematical model representation and to be able to assign parameters in the model to their representation in the programming script. Therefore, it is essential to discuss the model in detail in the classroom before exploring the simulation.
Compared to the scientific simulation approach, teaching with pre-compiled simulations allows the exploration of a variety of systems (models) in the same amount of learning time. This implies a shift in the learning objective as a first attempt to use simulation mainly as scientific media (content-related perspective) instead of a scientific method (technical / methodological perspective). This development is shaped by the educational simulation approach in the next section. The effort for teachers in preparing courses increases, since they have to provide previously implemented simulations. In some cases, they may draw on simulations they have already used in research.
Since this approach is based on the same tools as the previous approach, both approaches can be combined in a given course.
Summary Pre-compiled Simulation
|
Major learning objective |
Working with simulations as explanatory tool; get a feeling for dynamic system behavior; Simulation as learning media |
|
Target group |
Advanced bachelor-level and master-level; background knowledge in neural and/or cognitive sciences; basic computer skills |
|
Educational setting |
Practical course day – selective use between real experiments possible, ~20 participants, ~3-4 tutors; also suitable for self-learning; complete practical course possible, demonstration in lectures and seminars. |
|
Instructional setting |
Computer and precompiled simulations (running in scientific software), hands-out with instructions for exploring simulation and explaining simulation behavior. Support by tutors is essential. |
|
Main learning type |
Intuitive knowledge, procedural knowledge |
In contrast to the previously described approaches, educational simulations are self-contained learning units that can not only be explored directly (i.e. without or with minimum prior knowledge), simulations are also embedded in an instructional context that is integrated in the learning unit itself (and not provided by external resources). This approach does no longer follow the scientific workflow, since only the action 'simulation' and 'evaluation' remain (fig. 3). Educational simulations differ from educationally reused scientific simulations in being originally designed for education. They highlight simulations as explorable media, focusing on the phenomenology of a given model. The learning objective is to get a feeling for the simulated system rather than learning about its formal description or its implementation.

Figure 3: Educational simulation approach. Within this approach, the scientific workflow is not only further reduced (cf. fig. 2) but instructionally embedded in an e-learning environment, i.e. enriched with contextual and instructional information as well as equipped with special GUI features, like model progression. For details see text.
Following this approach means re-designing simulations: It focuses no longer on scientific functionality but on educational functionality. This approach requires a high fidelity graphical user interface (GUI) with reduced complexity, providing an interaction model that leads to a self-explaining sequence of user actions to obtain a simulation result. Furthermore, an instructional design of simulations should be established, like model progression and model representation, enriched with contextual information (background knowledge, motivation for the model, mathematical formulation) and instructional information (i.e. how to systematically explore) as well as integrated assignments. The results are educational units based on guided discovery learning or guided exploration, that allow for learner centred learning without technical or mathematical barriers and, hence, are open for a much broader audience.
Summary Educational Simulation
|
Major learning objective |
Getting a feeling for simulation and the simulated system; using simulation as explanatory tool, simulation as learning tool. |
|
Target group |
From first semester (Bachelor-level) and higher; no background knowledge required. |
|
Educational setting |
Practical course day, ~30 participants, ~4 tutors; self-learning; complete practical course possible; demonstration in lectures and seminars. |
|
Instructional setting |
Computer and educational simulation environment. Support by tutors beneficial |
|
Main learning type |
Intuitive knowledge, definitional (declarative) knowledge |
A special type of educational simulation for neural information processing has been introduced by the so-called Rubin project ( Horstmann & Lorenz 1999 ). Rubin is a Java-application-based learning environment for authoring of, teaching, and learning with educational simulations. It provides a prototype [8] for an electronic textbook based on 6 chapters (neuron, networks, sensory networks, motor networks, behavior, learning) with currently 50 educational simulations (see also Ulrich, Lorenz, Pelz & Menzel 2005 , including large parts of chapter 6 as stand alone-application). All simulations are based on a modeling approach mixing cybernetic system theory and neural networks (for details see Cruse 2006 ). They mainly use a qualitative approach by operating with relative units rather than with exact physical units. The Rubin authoring mode allows for the rapid configuration not only of the structure and content of educational simulations but also of functionality and GUI of the simulation itself. Additionally, all educational simulations as well as the instructional approach developed in the Rubin project are re-usable and included in the Monist software (see next chapter).
Educational simulations for the neurosciences, as have been introduced by the Rubin project, are structured simulations that require a minimal background in computational and mathematical skills both for the teachers and students. This is due to the educational structure of the simulation itself and its instructional embedding in contextual information. Whereas the structure of the simulation includes educational strategies like model representation and interaction, model progression (or parameter reduction, respectively) and data visualization, the instructional embedding is related to the overall structure of the learning unit and the integrated contextual information, like content-related subsumption as well as instructions and assignment for learners.
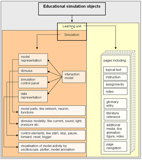
To connect both, learning unit and simulation are intertwined within a page structure (i.e. to allow for model progression and a systematic exploration of a given simulation) and additional sub-pages, to provide related information from different domains on each page of the learning unit (content-related, instructional, assignments, notes). Figure 4 provides an overview of objects constituting an educational simulation. The composition of these objects leads to a spatiotemporal educational framework for simulation, as is illustrated in figure 5. This composition can be reused as a template for authoring this type of educational simulations.

Figure 4: Overview of objects to construct an educational simulation for neural and cognitive sciences. It combines structural elements, like pages and sub-pages (on the right), with one or more simulation setups, each consisting of different types of elements (on the left). Each type has implemented a general interaction model, guiding the exploration of a simulation.

Figure 5: (a) Screen structure of educational simulations in Rubin. The simulation area (white) consists of contextual information (text area) and the simulation itself. (b) Sub-pages. One page is divided each in four sub-pages, providing topical text, instructions for simulation handling, assignments for simulation exploration and individual notes, made by students during learning. Switches between sub-pages (click on the appropriate symbol) are possible while the simulation remains visible. (c) The Combination of simulation and page structure leads to a spatio-temporal structure enclosing a learning path for one unit.
The user interface to the simulation has implemented an interaction model that combines pseudo-realistic graphics (neuron, current inducer, oscilloscope, and electrode) with a formal representation of the neuron, called neuroid, a panel which gives access to all model functions and parameters (fig. 6). A current generator injects current into the neuron and an electrode measures the resulting voltage change in the output region of the neuron, visualized by an oscilloscope. The neuron representation is both, GUI element and visualization element. As visualization element, it shows the activity of the neuron by a color coded scheme (blue: low activity – red: high activity). As GUI element the neuron provides access to the neuroid, being a model neuron consisting of a sequence of functional domains. The sequence of functional domains defines the order of computation. Each functional domain is initialized with a pre-selected function (e.g. input summation, activation function, filter properties etc.). For each functional domain a parameter window can be opened, providing parameters for the selected function as well as alternative functions to select. It allows students to completely reconfigure a given neuroid. Each change in the model functionality will be visualized in runtime by the connected visualization tools, i.e. the oscilloscope and the neuron representation (color coded). Additionally, relational plots can be integrated by authors to visualize specific parameter combinations (as shown in fig. 5 by plotting stimulus intensity I and corresponding neural activity F(I)). The simulation can be started, stopped, reset etc. via a simulation control panel (below the oscilloscope)

Figure 6: Simulation composition and interaction model (for details, see text).
This simulation setup is the basic template of a simulation-KIT for authors to rapidly create educational simulations of this type. In principle, each part of the simulation can be represented by author-specific visualizations. Authors can setup simulations due to the described educational simulation framework by configuration scripts. They can lock and unlock parameters from page to page to provide only those functions and parameters that are needed in a given step within the learning unit and by this way guide students in exploring the parameter space.
Curricular integration of interactive educational media affects not only instructional settings but also the technical basis by means of learning repositories (see also ModelDB, Morse 2008 , this volume) and learning management systems (LMS). In an LMS, complete course materials can be collected and/or authored, stored (equipped with metadata) and retrieved by students as learning resource as well as by other teachers as reusable teaching resource. Additionally, LMS offer course communication tools ranging from messaging, forum, and chat to wikis and blogs, to support group learning. Based on modern educational technologies LMS allow for the integration of e-learning components into the traditional face-to-face learning at a modern university. Recently, LMS are established technical infrastructure in universities world-wide.
Natural sciences can benefit from learning tools by integration in practical courses. These tools provide practical course scripts, interactive experimental setup descriptions (labeled images, videos) and additional media for a better understanding of how practical sciences works, e.g. by combining wet experiments with simulations. Students can upload their homework and protocols and perform some electronically provided assignments.
Using standard learning environments as technical basis for integration of complex interactive media in neural and cognitive science education bears two principle problems: Firstly, special didactical approaches, like the above-mentioned educational simulation approach, can not be integrated as such, but have to be re-organized (e.g. parallel sub-pages have to be serialized), which is merely a soft problem. Secondly, and hardly solvable, learning environments are operating on standard formats and, hence, only support integration of media that are delivered in such a standard. This contradicts the overall approach to integrate and re-use scientific tools and media, since these are mostly delivered in a non-standard, i.e. non-web-standard, implementation. Especially simulations, where no standard exists ( Cannon et al. 2007 ; Crook, Beeman, Gleeson & Howell 2005 ; Horstmann 2002 ), are hard to integrate without re-implementation, i.e. as Java applet. The next section describes a way to overcome these problems.
An extension of the educational simulation approach is to provide an integrative instructional framework (or learning management system, LMS) for using all educational approaches and reusing all kinds of scientific simulations and simulation tools. This extension has been introduced by the Monist project ( Lorenz et al. 2004 ). Monist (fig. 7) is an LMS with two unique features: Firstly, it delivers learning units based on the educational approach (see above). Secondly, it allows for the integration not only of precompiled simulations and of any sort of other media, but represents an instructional environment for working with scientific software tools, i.e. simulation tools. Monist allows the teacher to build learning repositories that include not only learning units with descriptive text and standard media but also a mechanism to automatically install, run and learn with any other program. Monist, thus, provides an environment for sharing and re-using scientific and educational resources (for details see Lorenz, Oesker & Horstmann 2005 ). Monist learning objects as well as learning units can be equipped with metadata and stored in the Monist database. All objects and units can be shared, reused, and recombined by authors.
Monist gives teachers the opportunity to
-
synchronize with each other much easier according to the learning objectives and materials, since teachers have access to all materials of the course.
-
integrate additional media, like experimental setup descriptions, data analysis software, simulations, animations, and games within one course material and one technical environment
-
evaluate and further develop course materials in cooperation.
Students benefit from the use of Monist in
-
having one central learning environment providing all required learning resources, even though some programs are run in parallel (extra window)
-
getting the opportunity to easily explore different types of scientific and educational resources to support their understanding of scientific workflows on different levels.
-
being able to upload own materials, like protocols etc. and to send assignment results to tutors
Despite dealing with several resources differing in their appearance as well as in functionality, students are almost fully served by using Monist.

Figure 7: Screenshot of the Monist learning environment. Arbitrary simulation types can be linked within the learning unit, including installation instructions, if needed. Shown is a learning unit including a Rubin simulation on characteristics (window with white background), which can be initialized in the instructions sub-page. In principle, any type of simulation and any simulation tool can be integrated in the Monist learning environment, including those described in this volume. For a list of already used external tools in Monist visit http://www.monist.de (see also Lorenz, Oesker and Horstmann 2005 ).
In 2004, the 3rd semester undergraduate course "Neurobiology and Behavior" (currently in German only), has been integrated into the Monist learning environment and since then subsequently been updated. In 2006, the first complete practical course has been held with the help of Monist. Each year, 70 students participate in two parallel groups á 35 students. Organized in three main parts (from neuron to networks – senso-motor systems – behavior) this course is carried out by six academic teachers and several tutors. Students work in small groups (2-3 students per group) and conduct together wet and computer based experiments. Tutors are always present for questions and discussions.
Whereas most of the wet experiments are established experiments for students, the added simulations and other media as well as the contextualization (in the sense of the introduced educational simulations) have been newly designed. Within the complete undergraduate course, the integrative possibilities of Monist have been used extensively. The course includes more than ten different external resources, ranging form external web pages, providing third party educational contents, over the Java applets and the previously introduced educational simulations provided by Rubin to several simulation software packages, like SNNAP (see Av-Ron et al. 2008 , this volume) and NeuralSim (including APSim and PSPSim) [9] and environments for virtual behavioral experiments, i.e. Sniffy – the virtual rat [10].
The course structure is exemplified by the part "From Neuron to Networks", which has been designed by one of the authors. It consists of five learning units with a duration of six hours each. Every single unit combines neurophysiological or psychophysical experiment (including scientific data analysis and spread sheet) and simulations. Each unit is equipped with context information about the neurobiological background as well as the experimental and simulations setups. All texts include glossary entries and literature references. Instructions for all procedural parts of the practical course are provided. Students can perform assignments and tasks and write and send answers directly within the learning unit, including parameter constellations of simulations. Tutors can directly explore the students' results by initializing simulations with the students' parameter set.
This course combines electrophysiological experiments with leeches and model simulations on action potentials with the software package APSim. In the first part, the background of the experiments is explained by detailed contextual information structured as educational unit (see above) and gives
-
detailed information on action potentials,
-
background information of leech biology and video based information on leech behavior,
-
labeled images on leech dissection,
-
labeled images of the experimental setup and each experimental step to be conducted by the students,
-
information about the type of action potentials to be expected while running experiments.
In the second part, the simulations with APSim follow and provide
-
a link to install and start the software package from within the Monist learning environment,
-
a detailed general instruction on how to use APSim,
-
detailed instructions for three simulations
Solutions found by the students are written down in the assignments box (see fig. 6 and 7), saved as html and send to the tutor. The combination of both, wet experiment and simulation within one learning environment is a typical example of how interactive media can be integrated into the traditional curriculum.
The second example for integrating interactive media combines a computer based psychophysical experiment (fig. 8) and a simulation (fig. 9) on directional hearing. Both learning units are designed in Monist. Experiments are carried out in groups of two students, firstly making the self-experiment and secondly learning via simulation about general neural network mechanisms that might lead to localization of a sound source. The first part, the self-experiment includes a spread sheet and data analysis whereas the second part is merely for getting an impression of how the system might work.

Figure 8: Psychophysical experiment “directional hearing”. Students hear single pulses via headphone and have to decide in a "two-alternative-forced-choice", from which direction the sound came. The result (here after 103 single pulses) is shown in colored bar in the right bottom quarter of the screenshot. The upper right quarter shown a trial using PulseLoop B and a strong time difference to the left to demonstrate the construction of sounds by the system (see green and red plots in the time line).

Figure 9 a: Rubin simulation "Directional hearing" – setup with sound sources (activated by mouse click) and a simplified network for sound direction localization. The oscilloscope shows the response line for each of the five neurons. Neuron no.3 has generated an action potential, because both synapses are excited simultaneously if the middle loudspeaker is activated. The simulation can be explored by varying the delay of signal transduction along the 'axon' and by varying the threshold of the neurons (one value for all neurons in this case). Both parameter variations can have the effect of a network dysfunction.

Figure 9 b: Simulation "Directional hearing" - flow of animated model representation (8 time steps). The red circles indicate the stimulus source and the responding neuron, respectively. In contrary to the oscilloscope in figure 9 a), this kind of visualization shows the overall activity distribution of the network (neurons and synapses) in eight time steps. Activity runs from right to left in the upper connection and from left to right in the lower connection, after a sound source has been activated (symbolized by the row of five loud speakers). Step 4-7 additionally illustrate the action potential progress of the most activated neuron, which network location corresponds to the location of the sound source.
The postgraduate course "Introduction to the theory of neural networks" has a long tradition at Bielefeld University. Organized by Holk Cruse and based on his book Neural Networks as Cybernetic Systems ( Cruse 2006 ), it is targeted to both, students of biology and students of computer science. Originally based on computer simulations from Rumelhart & McClelland (1986) , all simulations have been redesigned, mainly based on Rubin simulations and implemented as Java applets. In the first years held with the help of the Rubin system, this course has been integrated into the Monist environment in 2004 and been held since every year. The history of this course is a good practice example for the subsequent transformation of simulations into educational simulations, and the subsequent integration of existing educational simulations into an instructional environment like Monist, providing a broader contextualized course structure.
Until 2000: The first version of the course provided simulations written in C, running on MS-DOS level. They were very easy in appearance, providing a keyboard-based shell interface which forces to subsequently configure the simulation by keyboard (yes/no or number and enter). The data visualization was mainly based on columns of numbers and in some cases on simple plots.
Since 2001: The second version includes the transformation of the simple simulations into the educational simulation framework of Rubin (as described above) and was a major step in re-designing the simulations. As a result, this course is established as the second chapter of the Rubin. On this level, students had access to several new features not available in the first course version:
-
A newly established interaction model – user can operate with an easy to use GUI.
-
Several different dynamic visualizations of model and simulation data.
-
Dynamic visualization and interactive parameter variations in runtime – any change in the configuration of the model is made directly visible without restarting the simulation.
-
Guided exploration by model progression – model parameters and functions can be restricted in several steps to guide a systematic exploration of the simulation.
-
Contextualization of simulations – each simulation is embedded in theoretical background information (including glossary entries), instructions for simulation exploration and concrete tasks to solve.
Since 2004: The complete course structure has been imported into the Monist environment and context information has been updated. Rubin simulations are embedded as single page simulations that will directly be initialized by an external link. Hence, the educational simulation structure of the previous version remains, but simulations are embedded as external media. Additionally, this integration has opened the course material for some new Java applets, which had not been part of the course so far. In a further step, the complete course materials have been updated. The integration into the Monist environment was a major step in the curricular integration of the interactive media not only into the structure of this specific course but also as part of the Master program in general. In sum, the new course representation introduces several new features and advantages for learners as well as for authors and teachers:
-
Students have integrated access over one login to several courses.
-
The Monist communication system can be used for course communication and cooperative learning in addition to face-to-face sessions.
-
Updating context information for authors is much easier now than in the previous stand-alone version.
-
As an additional special feature of this course, the theoretical foundations of each of 18 educational simulations (taught in an accompanying lecture) are provided by linking into the corresponding sections of Holk Cruse's e-book ( 2006 ).
-
The course is now part of the Monist repository and not only a stand-alone application.
-
Course materials including the simulations have been equipped with appropriate metadata and can easily be shared and re-used by other authors and teachers.
-
User access can be regulated by the Monist user rights management.
This course version is the last in a long development from single simulations to the curricular integration of a complete computer based representation of the course, including all course materials. With support of the Monist communication system, this new course design even does allow for blended learning scenarios.
Simulations are one of the most complex interactive media for learning. A consequent integration into the curriculum touches many instructional and technical levels to be taken into account, beginning with the simulation interface and interaction model and ending with the combination of simulations with other traditional learning types for neurosciences, like laboratory experiments. The several presented educational arrangements for integrating simulations in academic teaching of neurosciences revealed new opportunities for learning and teaching. They led to a technical learning environment, which allows for a flexible combination of these variations. Especially the instructional constraints associated with each variation can be implemented and combined with the help of a technical learning environment.
In this context, simulations have been introduced as a method to acquire intuitive knowledge about complex and dynamic systems even for novice students. It has been demonstrated, that especially novices gain additional impulses for understanding neural systems by using educational simulations. For teachers, educational simulations are a flexible and multi-functional instructional tool. Within the continuum of the scientific simulation approach to the educational simulation approach, an appropriate integration of interactive educational media into a neuroscientific curriculum heavily depends on learning objectives and background knowledge of the target group. Since the scientific simulation approach is relatively easy to implement, further educational enhancements involve much additional effort. Hence, cost-benefit considerations have to be taken into account. To integrate new media into the curriculum always means to invest a lot of additional time, since the production and sustainable integration of electronic educational media is time-consuming. Once established, interactive media may decrease the effort over the years due to more comfortable content updating. It is not suggested that the use of modern educational technology is able to reduce general effort of teachers – but it allows an easier teaching of complex processes, encourages learner-centered educational scenarios and allows for the acquisition of intuitive knowledge. And the use of a learning environment can help to reduce the overall effort and to combine not only several approaches to learning with simulations but also to combine simulation and other interactive media with traditional learning scenarios in neuroscience teaching.
Having gained experience with all educational approaches to simulation, we suggest the 'precompiled simulation approach' in combination with an appropriate learning environment to be the most effective and flexible approach, since it allows both an effective re-use of scientific resources as well as an educational (or instructional) embedding of these resources. A reimplementation of simulations, as done in the Rubin example, can be dropped. Whereas the Monist software has the advantage of consequently supporting the educational simulation framework as well as the integration and re-use of scientific media and tools, it still lacks some basic features of modern learning environments [11]. For all those, who are interested in the combination of complex interactive media, scientific tools, and learning environments, we recommend to evaluate both, the Monist system as well as the standard learning environment provided by your own institution.
Exemplified by educational simulations for the neurosciences it has be shown, that the curricular integration of interactive media and tools affects several levels of learning and teaching, ranging from the instructional design and representation of the simulation itself over its embedding in a learning unit to the integration into an e-learning environment and eventually into the structure of an entirely computer based course. Several examples have illustrated possible solutions for each step of the integration process, including the combination of wet experiments and computer based experiments.
The choice of an appropriate simulation approach is critical for a given learning objective. The selected approaches gradually shift the learning objective from doing science with the help of simulations to using simulations as an explanatory learning tool to understand complex and dynamic processes. Employing such a learning tool has strong implications for the required domain knowledge of students and, hence, for their motivation to get in contact with simulations. Especially the educational simulation approach is suitable for the use already in the first undergraduate semesters, since it aims at students' intuition rather than their interest in modeling. It is an appropriate start into the world of scientific simulation to awaken interest in simulation as a scientific tool, and allows a much broader group of students to get in contact with simulations as easy-to-use learning media.
On the level of integrating course materials into one portal, the use of e-learning environments has proven to be a useful tool not only for learning, but also for integrating different course materials and external resources to a series of learning units. This integration works for all approaches to simulation described and helps to build up a learning repository that allows for re-using, combining and organizing course materials including the re-use of scientific media.
The last step of curricular integration is reached by either combining interactive media with traditional experimental setups. This has been demonstrated for action potentials and directional hearing as well as by creating new courses based completely on educational simulations in the context of neural networks.
In sum, it is suggested to use the features of e-learning environments in general to embed existing interactive media, being it simulations or others, into contextualized learning units, including content-related information as well as instructional help and specific tasks. New educational technology provides manifold opportunities not only to create new educational scenarios but to renew traditional settings into the modern technology-driven world of university education.
We are grateful to Wolfram Horstmann for critically reading the text. This work has been supported by the Federal Ministry of Science and Education (BMBF) and the Competence Network 'University Consortium Multimedia' of North-Rhine-Westphalia, Germany.
Alloway T, Wilson G, and Graham J (2005). Sniffy the virtual Rat Pro, Version 2.0, 2nd Edition. Wadsworth Publishing.
Av-Ron E, Byrne MJ, Byrne JH & Baxter DA (2008). SNNAP: A tool for teaching neuroscience. Brains, Minds, and Media, Vol.3, bmm1408, this volume. http://www.brains-minds-media.org/archive/1408
Bower JM and Beeman D (1998). The Book of GENESIS: Exploring Realistic Neural Models with the GEneral NEural SImulation System, 2nd Edition, Springer-Verlag, New York.
Bower JM and Beeman D (Eds.) (2005). Special Issue on Realistic Neural Modeling – WAM-BAMM ’05 Tutorials. Brains, Minds and Media, Vol. 1, bmm237. http://www.brains-minds-media.org/archive/237
Calabrese R, Gordon J, Hawkins R, Qian N (1995). Essentials of Neural Science and Behavior: Study Guide & Practice. Appleton & Lange, Stamford, Conneticut, 1995.
Cannon RC, Gewaltig MO, Gleeson P, Bhalla US, Cornelis H, Hines ML, Howell FW, Muller E, Stiles JR, Wils S, de Schutter E (2007). Interoperability of neuroscience modeling software: current status and future directions. Neuroinformatics 5: (online) http://www.tnb.ua.ac.be/publications/pub099/Opinion_interoperability_v11.pdf
Crook S, Beeman D, Gleeson P & Howell F (2005). XML for model specification in neuroscience: An introduction and workshop summary. Brains, Minds & Media, Vol.1, bmm228. http://www.brains-minds-media.org/archive/228/
Cruse, Holk (2006). Neural Networks as Cybernetic Systems (2nd and revised edition). bmm615. Brains, Minds and Media, Bielefeld, Germany. http://www.brains-minds-media.org/archive/615/
de Jong T (2005). The guided discovery principle in multimedia learning. In R. E. Mayer (Ed.), Cambridge Handbook of Multimedia Learning (pp. 215-229). Cambridge (UK): Cambridge University Press.
de Jong T (2006). Scaffolds for scientific discovery learning. In J. Elen & D. Clark (Eds.), Handling complexity in learning environments: research and theory (pp. 107-128). London: Elsevier Science Publishers
de Jong T & van Joolingen WR (1998). Scientific discovery learning with computer simulations of conceptual domains. Review of Educational Research, 68, 179-202.
Hines ML & Carnevale NT. 1997. The NEURON simulation environment. Neural Computation 9:1179-209.
Horstmann W & Lorenz S (1999). The Rubin Project – Technical Report. Bielefeld University. (german only).
Horstmann W (2002). Standardizing simulations — uphill all the way. In: Bachmann, G, Haefeli, O., and Kindt, M. Campus 2002, pp.218-230. Waxmann, Zürich, 2002. .
Horstmann W (2003). Explaining Brains by Simulation. PhD Thesis, Bielefeld University, Germany. Download: http://bieson.ub.uni-bielefeld.de/volltexte/2008/1211/
Leutner D (1993). Guided discovery learning with computer-based simulation games: Effects of adaptive and non-adaptive instructional support. Learning and Instruction, 3, 113-132
Lorenz S, Horstmann W, Oesker M, Gorczytza H, Dieckmann A & Egelhaaf M (2004). The Monist project - A system for learning and teaching with educational simulations, in: Cantoni, L., McLoughlin, C. (Hrsg.): Proceedings of ED-MEDIA 2004, World Conference on Educational Media, Hypermedia & Telecommunications, AACE 2004. http://www.monist.de
Lorenz S, Oesker M & Horstmann W (2005). Sharing and re-using scientific and educational resources in the Monist learning environment, in: Jantke, K.P., Fähnrich, K.-P., Wittig, W.S. (Hrsg.): Marktplatz Internet: Von e-Learning bis e-Payment, Proceedings der 13. Leipziger Informatik-Tage (LIT 2005), GI-Edition Lecture Notes in Informatics, 2005. http://www.monist.de
Mayer RE (2004). Should there be a three-strikes rule against pure discovery learning? The case for guided methods of instruction. American Psychologist, 59: 14-19.
Morse TM (2008). ModelDB in Computational Neuroscience Education - a research tool as interactive educational media. Brains, Minds, and Media, Vol.3, bmm1409, this volume.
Rumelhart DE, McClelland JL (1986). Parallel Distributed Processing: Explorations in the Microstructure of Cognition. MIT Press, Cambrigde, MA.
Stuart A (2008). Neurons in Action in Action - Educational settings for simulations and tutorials using NEURON. Brains, Minds & Media, Vol.3, bmm1401, this volume. http://www.brains-minds-media.org/archive/1401
Swaak J & de Jong T (2001). Discovery simulations and the assessment of intuitive knowledge. Journal of Computer Assisted Learning, 17, 284-295.
Ullrich J, Lorenz S, Pelz C & Menzel R (2005). Learning Paradigms Exemplified by Virtual Experiments with Honey Bees. Brains, Minds and Media, Vol.1, bmm156. Online access: http://www.brains-minds-media.org/archive/156
Williams V (2003). Designing Simulations for Learning. E-Journal of Instructional Science and Technology, Vol. 6, Issue 1. http://www.usq.edu.au/electpub/e-jist/docs/Vol6_No1/contents2.htm
Yang TA (2001). Integration of Computer Simulation and Visualization Research into undergraduate degree programs. In: Peters BA, Smith JS, Medeiros DJ, and MW Rohrer (eds.): Proccedings of the 2001 Winter Simulation Conference, 2001, pp. 1592-1595. www.informs-cs.org/wsc01papers/217.PDF
Yoshimi J (2008). Simbrain: A visual framework for neural network analysis and education. Brains, Minds, and Media, Vol.3, bmm1411, this volume.
[1] A recent study suggest that guided discovery learning facilitates learning success and learning transfer in comparison to pure discovery learning with no instruction ( Mayer 2004 ).
[5] http://snnap.uth.tmc.edu/ , see also Av-Ron et al. 2008 , this volume
[6] © by MathWorksTM – http://www.mathworks.com/
[7] Fortunately, recently the development of model representations is becoming more important, as demonstrated by tools like Topographica or SimBrain, this volume)
[8] Rubin – Recipies for understanding biological information processing in neural networks – Please contact the authors for the current version of RUBIN.
[9] APSim (Action Potential Simulator) and PSPSim (Post Synaptic Potential Simulator) are parts of the NeuralSim software package, protected by copyrights to Appleton and Lange and Viacom/Paramount Communications. It is delivered with ( Calabrese et al. 1995 ).
[10] Sniffy – the virtual rat is a game-like program to explore the psychology of learning ( Alloway et al. 2005 ).
[11] The institutions involved at Bielefeld University prefer Monist not only from historically motivated point of view but because monist is the only environment that is dedicated to the curricular integration of simulation as media. To make monist a standard platform, it should be further developed to a browser based web application instead of current client-server architecture, to allow a server-sided integration of simulations tools and internet based interface.
License
Any party may pass on this Work by electronic means and make it available for download under the terms and conditions of the Digital Peer Publishing License. The text of the license may be accessed and retrieved via Internet at http://www.dipp.nrw.de/lizenzen/dppl/dppl/DPPL_v2_en_06-2004.html